REPONSE A INCIDENT
Le malware et les virus peuvent s'avérer très dangereux pour votre appareil et pour votre confidentialité. Notre équipe d'experts en informatique peut vous aider à trouver des solutions pour vous protéger. Nous pouvons vous fournir des outils et des conseils pour vous aider à garder votre appareil et vos données à l'abri des logiciels malveillants et des virus. Nous sommes là pour vous aider à rester en sécurité en ligne.
AUDITS ET TESTS D'INTRUSION
Découverte et exploitation de vulnérabilités en conditions réelles (cyber et physique). Revue de code, revue de configuration, campagnes de phishing, threat emulation...
RECHERCHE & DEVELOPPEMENT
Découverte de nouveaux vecteurs d'attaques et vulnérabilités.
Team 0x
Hackers éthique par passion
Brice AUGRAS
ReeverZax, Zax0xLux, Président et Pentester en cybersécurité.
Victor POUCHERET
DoomerDeviens le prochain !
TOI ?
White RabbitDeviens le prochain !
Live Event YesWeHack - April 2021
Top Team #1 + Leaderboard Top #2 & #6
Live Event YesWeHack - January 2021
48 hours hacking live event, #TOP10
Microsoft SSRF to RCE
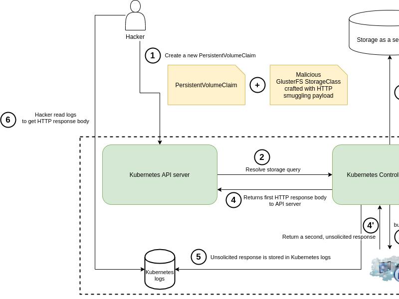
0-Day Kubernetes on multiple GAFAM companies
Snapchat - Greetings
Greetings from Zen.ly
PORTRAIT. Brice Augras, pirate informatique, mais hacker éthique
Interview Ouest-France
IBM Datacenter CVE
Security Vulnerability regarding FS-900 FlashSystem
Contact Us
Rejoignez nous !